Case Study · Spring 2025

Oxy Biochemistry Database

A web-based lab strain management system built for the Occidental College Biochemistry Department to replace scattered spreadsheets and handwritten labels with a searchable, hierarchical inventory platform.

Oxy Biochemistry Database, main search interface

Overview

I collaborated with Professor Vikram and a team of four to design and build a centralized database for tracking bacterial strain tubes across Occidental's Biochemistry Department. The existing process had no shared system, each professor stored and labeled samples differently, cross-department retrieval was unreliable, and there was no way to search the physical inventory at scale.

I served as frontend and UI lead. I designed all wireframes in Figma, built the visual design system, implemented key React components, and aligned with our backend teammates on API structure. The system was successfully presented to the Oxy Biochemistry Department and is available for departmental adoption.

Problem

  • Professor Vikram had no centralized inventory system for hundreds of bacterial strain tubes.
  • Each faculty member organized samples independently, creating inconsistent labeling and no shared lookup method.
  • Finding a specific tube required knowing which lab, freezer, shelf, rack, box, and position it occupied with no searchable record of that hierarchy.
  • There was no barcode-backed ID flow for quick physical lookup or verification.
  • No way existed to view the full inventory at once or filter across professors, sample types, or selectable markers.

My Role

  • Designed all wireframes in Figma from scratch: search, sample detail, add/edit, admin, and help flows.
  • Established the full visual design system: dark palette, orange accent, and Montserrat/Inter typography.
  • Researched comparable scientific databases, particularly Addgene.org, for UI conventions relevant to lab inventory contexts.
  • Implemented key React frontend components including search, filters, sample detail, and the add/edit form.
  • Worked with backend teammates to align API response shapes with what the UI needed to render correctly.
  • Documented architecture decisions and user flows for team handoff and future iteration.

Research & Design Process

Before opening Figma, I spent time with Addgene.org, a real biological sample registry used by research institutions to understand what a functional lab database actually looks like in practice. I paid attention to how they handled search, sample metadata display, and location data. That research shaped the structural decisions more than aesthetic ones: the information hierarchy on each screen came directly from understanding what a researcher actually needs when they look up a strain.

From there I built out a full set of wireframes covering every user-facing flow before any backend work began. The wireframes below show the search results list, sample detail view, and add strain form in their early layout stage, concrete enough to communicate intent, loose enough to adjust as the real data structure came into focus.

Three wireframe screens side by side: search results list, sample detail view, and add new strain form

Key Design Decisions

Most of the meaningful decisions happened at the detail level, where small choices reduced friction for someone working in a lab context who does not have time to navigate badly organized UI.

  • Consolidated info layout. Early designs split strain information across two separate info boxes. I collapsed these into a single detail view so users on smaller screens could scan everything in one pass without scrolling between panels.
  • Shared Add and Edit page structure. Both flows use the same form layout. A researcher adding a new strain and one editing an existing one follow identical steps, reducing the learning curve for occasional users and making the behavior predictable.
  • Search card previews. Result cards in search show location, strain name, professor, and tube label before the user clicks through to the full detail page. This lets researchers confirm they have the right sample at a glance rather than opening each record to check.
  • Dropdown-based location input. Rather than free-text fields for room, freezer, shelf, rack, box, and tube, all location fields use dropdowns scoped to what actually exists in the database. This eliminated a whole class of data entry errors and enforced consistency across records.
  • Dark palette with orange accent. I chose the color system to feel clinical without being sterile, functional and readable under lab lighting, with the orange accent used specifically for interactive elements and status indicators so they are easy to find at a glance.

Feature Walkthrough

Three final product screens: main search page with filter dropdown open, sample detail page, and add new sample form

Search

  • General full-text search across all sample fields.
  • Filter search by author, sample name, date added, sample type, and selectable marker.
  • Location-based search that resolves the full Room → Freezer → Shelf → Rack → Box → Tube hierarchy.
  • View All mode for browsing the complete inventory without a query.

Sample Detail

  • Displays strain name, professor, location, organism type, selectable markers, and notes in a single consolidated view.
  • Includes edit, delete, and barcode generation actions from the same page.

Add / Edit Workflow

  • Add and Edit pages share the same form structure to reduce cognitive load for infrequent users.
  • Dropdown-based location input scoped to existing records prevents tube-location conflicts at entry time.
  • Validation checks block duplicate tube assignments before submission.

Admin Dashboard

Admin dashboard showing storage hierarchy management forms for rooms, freezers, shelves, racks, and boxes
  • Lets administrators add and manage physical locations from room level down to box level.
  • Changes to the location hierarchy propagate immediately to the dropdown menus in the add/edit flow.

Entity Search & Barcode System

Entity search page showing a room-based query returning a freezer results table
  • Entity search allows lookup by specific physical location, so you can query a room and see all freezers and their contents.
  • Each sample is assigned a unique ID from a centralized unique_ids table, used as the basis for barcode generation.
  • Barcodes allow researchers to scan a tube label for instant retrieval without manual search.

Help Page

  • Includes a step-by-step user flow overview covering all major tasks.
  • FAQ section addresses common questions about location input and sample editing.

Technical Overview

Frontend

  • React.js with dynamic search, filter, and sample-detail views.
  • Responsive layouts built for real lab environments, including desktop and tablet.
  • Component structure shared between Add and Edit flows to minimize duplication.

Backend

  • Node.js + Express REST API handling all CRUD operations.
  • Input validation, error handling, and CORS integration.
  • Environment-variable based configuration for portability across deployments.

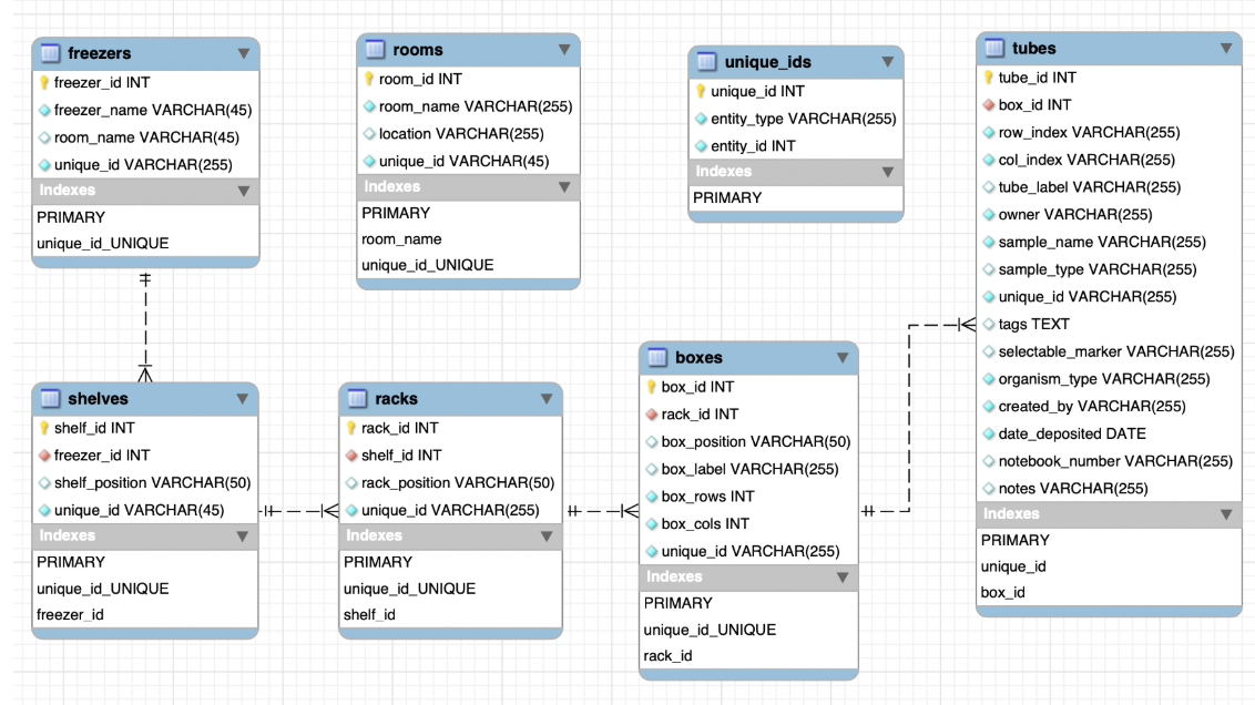
Database

  • MySQL hosted on AWS RDS.
  • Six-table hierarchical schema spanning room, freezer, shelf, rack, box, and tube.
  • Centralized unique_ids table for barcode generation and consistent cross-table referencing.
Database schema diagram showing the six-table hierarchical structure with foreign key relationships from room down to tube

Reflection

The hardest part of this project was coordination, not design. Because four people were building independently, naming conventions drifted across the codebase: component names, API fields, and UI labels ended up inconsistent in places that required cleanup late in the sprint. If I did this again, I would lock naming conventions at the start before any code was written, not mid-build.

Some design decisions also had to be simplified as we better understood the actual dataset. The real schema turned out to be more constrained than what I had wireframed for, which meant a few planned interactions were scoped down. I think this is normal for a team project with shifting backend constraints, but closer early contact with the client would have surfaced those constraints before the wireframe stage, not after.

Mobile optimization was not fully completed within the project timeline. The layout holds on tablet, but smaller screens need additional work. If this project continued, that would be my first priority, followed by expanding the barcode scanning workflow to support batch operations directly from a mobile device in the lab.